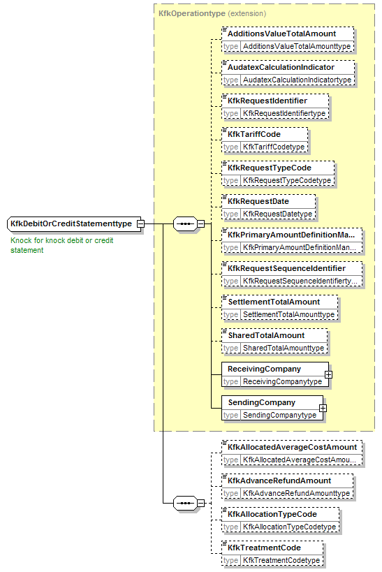
complexType KfkDebitOrCreditStatementtype
diagram
namespace http://www.telebib2.org
type extension of KfkOperationtype
properties
base KfkOperationtype
children AdditionsValueTotalAmount AudatexCalculationIndicator KfkRequestIdentifier KfkTariffCode KfkRequestTypeCode KfkRequestDate KfkPrimaryAmountDefinitionMannerCode KfkRequestSequenceIdentifier SettlementTotalAmount SharedTotalAmount ReceivingCompany SendingCompany KfkAllocatedAverageCostAmount KfkAdvanceRefundAmount KfkAllocationTypeCode KfkTreatmentCode
annotation
appinfo
(19.06.2007 : namechange into ...Or...)
appinfo
CLASET
documentation
Knock for knock debit or credit statement
documentation
Borderel directe regeling debet of credit
documentation
Bordereau de règlement direct débit ou crédit
source <xsd:complexType name="KfkDebitOrCreditStatementtype">
 
<xsd:annotation>
   
<xsd:appinfo source="tb2Semantics"> (19.06.2007 : namechange into ...Or...)</xsd:appinfo>
   
<xsd:appinfo source="tb2Edifact">CLASET</xsd:appinfo>
   
<xsd:documentation source="BusinessTerm" xml:lang="en">Knock for knock debit or credit statement</xsd:documentation>
   
<xsd:documentation source="BusinessTerm" xml:lang="nl">Borderel directe regeling debet of credit</xsd:documentation>
   
<xsd:documentation source="BusinessTerm" xml:lang="fr">Bordereau de règlement direct débit ou crédit</xsd:documentation>
 
</xsd:annotation>
 
<xsd:complexContent>
   
<xsd:extension base="KfkOperationtype">
     
<xsd:sequence>
       
<xsd:element name="KfkAllocatedAverageCostAmount" type="KfkAllocatedAverageCostAmounttype" minOccurs="0"/>
       
<xsd:element name="KfkAdvanceRefundAmount" type="KfkAdvanceRefundAmounttype" minOccurs="0"/>
       
<xsd:element name="KfkAllocationTypeCode" type="KfkAllocationTypeCodetype" minOccurs="0"/>
       
<xsd:element name="KfkTreatmentCode" type="KfkTreatmentCodetype" minOccurs="0"/>
     
</xsd:sequence>
   
</xsd:extension>
 
</xsd:complexContent>
</xsd:complexType>

element KfkDebitOrCreditStatementtype/KfkAllocatedAverageCostAmount
diagram
namespace http://www.telebib2.org
type KfkAllocatedAverageCostAmounttype
properties
isRef 0
minOcc 0
maxOcc 1
content simple
source <xsd:element name="KfkAllocatedAverageCostAmount" type="KfkAllocatedAverageCostAmounttype" minOccurs="0"/>

element KfkDebitOrCreditStatementtype/KfkAdvanceRefundAmount
diagram
namespace http://www.telebib2.org
type KfkAdvanceRefundAmounttype
properties
isRef 0
minOcc 0
maxOcc 1
content simple
source <xsd:element name="KfkAdvanceRefundAmount" type="KfkAdvanceRefundAmounttype" minOccurs="0"/>

element KfkDebitOrCreditStatementtype/KfkAllocationTypeCode
diagram
namespace http://www.telebib2.org
type KfkAllocationTypeCodetype
properties
isRef 0
minOcc 0
maxOcc 1
content simple
source <xsd:element name="KfkAllocationTypeCode" type="KfkAllocationTypeCodetype" minOccurs="0"/>

element KfkDebitOrCreditStatementtype/KfkTreatmentCode
diagram
namespace http://www.telebib2.org
type KfkTreatmentCodetype
properties
isRef 0
minOcc 0
maxOcc 1
content simple
source <xsd:element name="KfkTreatmentCode" type="KfkTreatmentCodetype" minOccurs="0"/>


XML Schema documentation generated by
XMLSpy Schema Editor http://www.altova.com/xmlspy