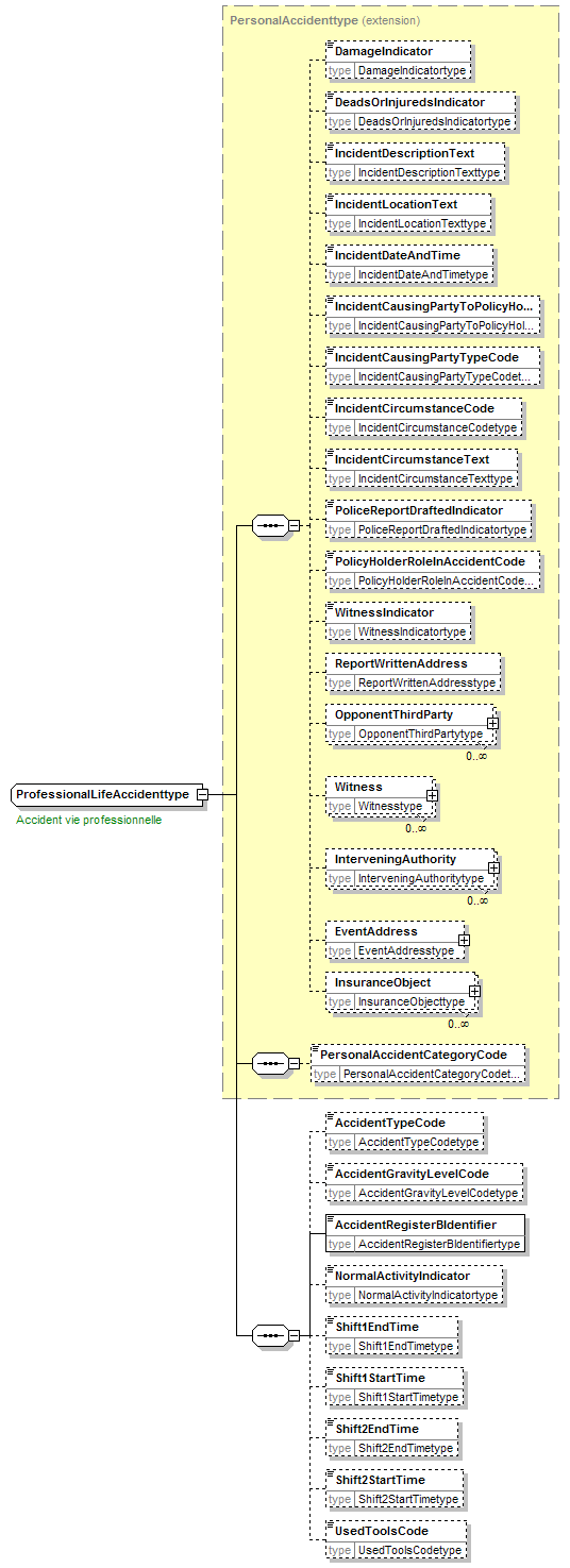
complexType ProfessionalLifeAccidenttype
diagram
namespace http://www.telebib2.org
type extension of PersonalAccidenttype
properties
base PersonalAccidenttype
children DamageIndicator DeadsOrInjuredsIndicator IncidentDescriptionText IncidentLocationText IncidentDateAndTime IncidentCausingPartyToPolicyHolderRelationshipTypeCode IncidentCausingPartyTypeCode IncidentCircumstanceCode IncidentCircumstanceText PoliceReportDraftedIndicator PolicyHolderRoleInAccidentCode WitnessIndicator ReportWrittenAddress OpponentThirdParty Witness InterveningAuthority EventAddress InsuranceObject PersonalAccidentCategoryCode AccidentTypeCode AccidentGravityLevelCode AccidentRegisterBIdentifier NormalActivityIndicator Shift1EndTime Shift1StartTime Shift2EndTime Shift2StartTime UsedToolsCode
annotation
appinfo
An event or occurrence which is unforeseen and unintended.
appinfo
(EVT+201)
documentation
Accident vie professionnelle
documentation
Ongeval beroepsleven
documentation
Berufsunfall
documentation
Professional accident
documentation
Identifie un événement.<br/>Typiquement des événements dans un contexte sinistres
documentation
Identificeert een gebeurtenis.<br/>Men denkt hier in eerste instantie in het kader van de schades.
documentation
Event
source <xsd:complexType name="ProfessionalLifeAccidenttype">
 
<xsd:annotation>
   
<xsd:appinfo source="tb2Semantics">An event or occurrence which is unforeseen and unintended.</xsd:appinfo>
   
<xsd:appinfo source="tb2Edifact">(EVT+201)</xsd:appinfo>
   
<xsd:documentation source="BusinessTerm" xml:lang="fr">Accident vie professionnelle</xsd:documentation>
   
<xsd:documentation source="BusinessTerm" xml:lang="nl">Ongeval beroepsleven</xsd:documentation>
   
<xsd:documentation source="BusinessTerm" xml:lang="ge">Berufsunfall</xsd:documentation>
   
<xsd:documentation source="BusinessTerm" xml:lang="en">Professional accident</xsd:documentation>
   
<xsd:documentation source="BusinessDefinition" xml:lang="fr">Identifie un événement.<br/>Typiquement des événements dans un contexte sinistres</xsd:documentation>
   
<xsd:documentation source="BusinessDefinition" xml:lang="nl">Identificeert een gebeurtenis.<br/>Men denkt hier in eerste instantie in het kader van de schades.</xsd:documentation>
   
<xsd:documentation source="BusinessDefinition" xml:lang="en">Event</xsd:documentation>
 
</xsd:annotation>
 
<xsd:complexContent>
   
<xsd:extension base="PersonalAccidenttype">
     
<xsd:sequence>
       
<xsd:element name="AccidentTypeCode" type="AccidentTypeCodetype" minOccurs="0"/>
       
<xsd:element name="AccidentGravityLevelCode" type="AccidentGravityLevelCodetype" minOccurs="0"/>
       
<xsd:element name="AccidentRegisterBIdentifier" type="AccidentRegisterBIdentifiertype"/>
       
<xsd:element name="NormalActivityIndicator" type="NormalActivityIndicatortype" minOccurs="0"/>
       
<xsd:element name="Shift1EndTime" type="Shift1EndTimetype" minOccurs="0"/>
       
<xsd:element name="Shift1StartTime" type="Shift1StartTimetype" minOccurs="0"/>
       
<xsd:element name="Shift2EndTime" type="Shift2EndTimetype" minOccurs="0"/>
       
<xsd:element name="Shift2StartTime" type="Shift2StartTimetype" minOccurs="0"/>
       
<xsd:element name="UsedToolsCode" type="UsedToolsCodetype" minOccurs="0"/>
     
</xsd:sequence>
   
</xsd:extension>
 
</xsd:complexContent>
</xsd:complexType>

element ProfessionalLifeAccidenttype/AccidentTypeCode
diagram
namespace http://www.telebib2.org
type AccidentTypeCodetype
properties
isRef 0
minOcc 0
maxOcc 1
content simple
source <xsd:element name="AccidentTypeCode" type="AccidentTypeCodetype" minOccurs="0"/>

element ProfessionalLifeAccidenttype/AccidentGravityLevelCode
diagram
namespace http://www.telebib2.org
type AccidentGravityLevelCodetype
properties
isRef 0
minOcc 0
maxOcc 1
content simple
source <xsd:element name="AccidentGravityLevelCode" type="AccidentGravityLevelCodetype" minOccurs="0"/>

element ProfessionalLifeAccidenttype/AccidentRegisterBIdentifier
diagram
namespace http://www.telebib2.org
type AccidentRegisterBIdentifiertype
properties
isRef 0
content simple
source <xsd:element name="AccidentRegisterBIdentifier" type="AccidentRegisterBIdentifiertype"/>

element ProfessionalLifeAccidenttype/NormalActivityIndicator
diagram
namespace http://www.telebib2.org
type NormalActivityIndicatortype
properties
isRef 0
minOcc 0
maxOcc 1
content simple
source <xsd:element name="NormalActivityIndicator" type="NormalActivityIndicatortype" minOccurs="0"/>

element ProfessionalLifeAccidenttype/Shift1EndTime
diagram
namespace http://www.telebib2.org
type Shift1EndTimetype
properties
isRef 0
minOcc 0
maxOcc 1
content simple
source <xsd:element name="Shift1EndTime" type="Shift1EndTimetype" minOccurs="0"/>

element ProfessionalLifeAccidenttype/Shift1StartTime
diagram
namespace http://www.telebib2.org
type Shift1StartTimetype
properties
isRef 0
minOcc 0
maxOcc 1
content simple
source <xsd:element name="Shift1StartTime" type="Shift1StartTimetype" minOccurs="0"/>

element ProfessionalLifeAccidenttype/Shift2EndTime
diagram
namespace http://www.telebib2.org
type Shift2EndTimetype
properties
isRef 0
minOcc 0
maxOcc 1
content simple
source <xsd:element name="Shift2EndTime" type="Shift2EndTimetype" minOccurs="0"/>

element ProfessionalLifeAccidenttype/Shift2StartTime
diagram
namespace http://www.telebib2.org
type Shift2StartTimetype
properties
isRef 0
minOcc 0
maxOcc 1
content simple
source <xsd:element name="Shift2StartTime" type="Shift2StartTimetype" minOccurs="0"/>

element ProfessionalLifeAccidenttype/UsedToolsCode
diagram
namespace http://www.telebib2.org
type UsedToolsCodetype
properties
isRef 0
minOcc 0
maxOcc 1
content simple
source <xsd:element name="UsedToolsCode" type="UsedToolsCodetype" minOccurs="0"/>


XML Schema documentation generated by
XMLSpy Schema Editor http://www.altova.com/xmlspy